Приложение А

Типовые схемы подключения к ГИС ГосЭДО с использованием модуля «Узел сопряжения»


Рисунок 1. Типовая схема подключения СЭД участника к ГИС ГосЭДО с использование модуля «Узел сопряжения» без организации отдельного контура работы с ДСП документами


Рисунок 2. Типовая схема подключения СЭД участника к ГИС ГосЭДО с использование модуля «Узел сопряжения» с обеспечением контура работы с ДСП документами в СПО АРМ МЭДО «ДСП» (Документооборот ДСП)


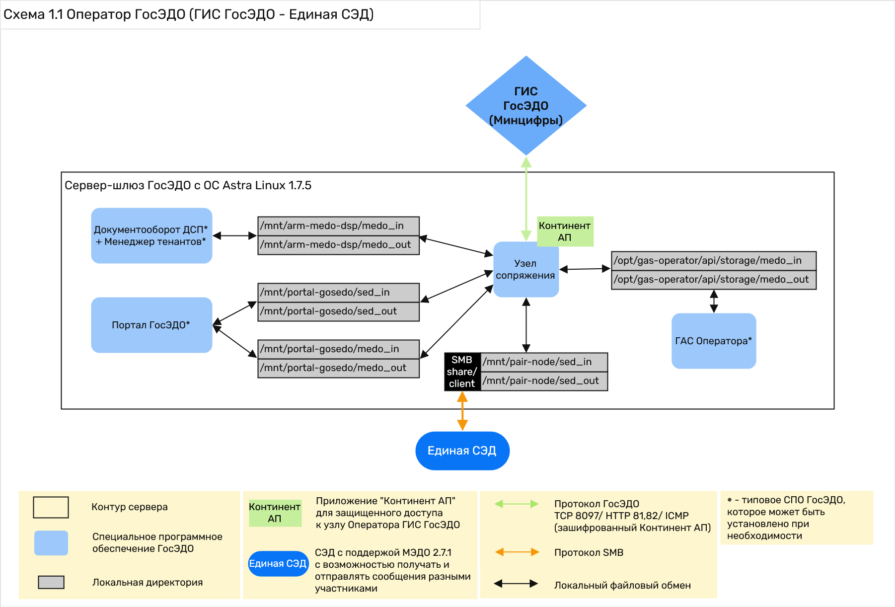
Рисунок 3. Типовая схема подключения оператора к ГИС ГосЭДО с использованием модуля «Узел сопряжения», единой СЭД для подключения участников и комплекта СПО для работы участников с документами ДСП


Рисунок 4. Типовая схема подключения оператора к ГИС ГосЭДО с использованием модуля «Узел маршрутизации», к которому подключены отдельные СЭД участников посредством модуля «Узел сопряжения»,  с обеспечением работы с документами ДСП у каждого участника


Рисунок 5. Типовая схема подключения оператора к ГИС ГосЭДО с использованием модулей «Узел сопряжения» и «Узел маршрутизации», с установкой комплекта СПО для работы участников с ДСП документами на узле оператора, отдельные СЭД участников подключены к оператору с использованием модуля «Узел сопряжения»


Рисунок 6. Комбинированная схема подключения оператора к ГИС ГосЭДО с использованием модуля «Узел сопряжения», установкой комплекта СПО для работы участников с ДСП документами на узле оператора и организацией потока сообщений участника МЭДО, обслуживаемого «Оператором ГУ МЭДО»

Последнее изменение: Tuesday, 11 November 2025, 12:31