Приложение Б
Типовые схемы использования модуля «Узел сопряжения» и другого типового СПО ГосЭДО на узлах, имеющих подключение к «Оператору ГУ МЭДО»

Рисунок 7. Комбинированная схема подключения оператора к ГИС ГосЭДО с использованием модуля «Узел сопряжения», установкой комплекта СПО для работы участников с ДСП документами на узле оператора и организацией потока сообщений участника МЭДО, обслуживаемого «Оператором ГУ МЭДО»

Рисунок 8. Типовая схема организации узла оператора МЭДО с использованием модуля «Узел сопряжения», единой СЭД для подключения участников и комплекта СПО для работы участников с документами ДСП на узле оператора

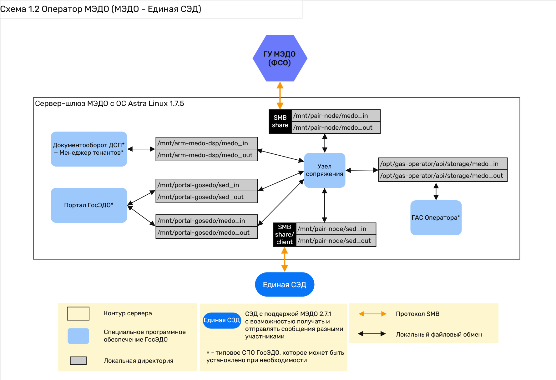
Рисунок 9. Типовая схема организации узла оператора МЭДО с использованием модуля «Узел сопряжения», единой СЭД для подключения участников и комплекта СПО для работы участников с документами ДСП на узле оператора
(шлюз МЭДО на отдельном сервере)

Рисунок 10. Типовая схема организации узла оператора МЭДО с использованием модулей «Узел сопряжения» и «Узел маршрутизации», с установкой комплекта СПО для работы участников с ДСП документами на узле оператора, отдельные СЭД участников подключены к оператору с использованием модуля «Узел сопряжения»